in progress...

Buy MDS: Metro dispatcher simulator PC

MDS: Metro dispatcher simulator is free to play! Download it on Steam and start playing instantly. Looking for MDS: Metro dispatcher simulator DLCs, in-game currency, or cosmetics? Compare 0 offers on XD.deals to find the best deals.

Official
Unavailable
Keyshops
Unavailable
Buy in Official Store:
Unavailable
Buy in Keyshops:
Unavailable

No entries, but don''t worry, we will inform you once the new offer appears.

Create Alert Create deal Alert

About MDS: Metro dispatcher simulator

MDS: Metro dispatcher simulator - about the game

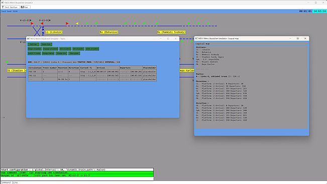
MDS is a detailed simulator of the Prague Metro interlocking system. Take the role of a dispatcher, operate signals, switches, and passenger information system, manage traffic with realistic timetables, or create your own scenarios.

Key Features:
  • UI simulating the "IČV" interface combined with a metro version of the "JOP" system

  • Simulation of interlocking systems

  • Simulation of track circuits "kolejové obvody"

  • Smooth movement of trains with adjustable parameters — acceleration, length, maximum speed, etc.

  • Timetable editor (GVD)

  • Train graph (Vlakograf)

  • During simulation, timetables can be edited and train numbers "oběhy" changed dynamically

  • Fully controllable map inspired by Prague metro system (currently the only one) — 1 line + depot

  • Simulation of the passenger information system and station announcements

Be advised, that the game is still in development process, so list of functions can change over the time.
If you want current development information, join our Discord server.

Interface:
CzechEnglish

Age rating

Unavailable

System requirements

Minimum:

    Minimum:
    • OS: Windows 10
    • Memory: 1 GB RAM
    • Storage: 1 GB available space

Recommended:

  • OS: Windows 10
  • Memory: 1 GB RAM
  • Storage: 1 GB available space
Historical low
Price history from official stores
-
-
-
Price history from keyshops
-
-
-
Join our Discord
Get instant help from our community and stay updated on the latest deals
Set Price Alerts
Get notified by email when game prices drop to your target
Create Free Account
Unlock wishlists, price alerts, and Steam sync

FAQ

8 questions

Before you start looking for a cheap MDS: Metro dispatcher simulator CD Key, take a moment to check the essentials. Developed by Vlakboss (Matěj Růžička). Published by Vlakboss (Matěj Růžička). PC released date: Coming Soon. Genres: Indie, Simulation. Categories: Family Sharing, Single-player.

Q Can I play MDS: Metro dispatcher simulator on Steam Deck?

No, not right now. Valve marks MDS: Metro dispatcher simulator as Steam Deck Unsupported, so it won't launch via Proton at this time. Keep an eye on XD.deals - we track Proton breakthroughs and community fixes, and we'll flag it the moment there's a working way to play MDS: Metro dispatcher simulator on Steam Deck.

Yes. A MDS: Metro dispatcher simulator Steam version exists. Pick any offer tagged Steam Key on XD.deals, redeem it in the desktop client, and play MDS: Metro dispatcher simulator on Steam PC.

Yes. Once your Steam key is redeemed, you can launch MDS: Metro dispatcher simulator in Offline Mode via Steam. Your save files will sync the next time you go online.

Yes, you can buy a MDS: Metro dispatcher simulator Steam Key directly on the Steam Store. At XD.deals, we aggregate all available Steam DRM offers so you can compare cheap MDS: Metro dispatcher simulator steam deals in one place.

At the moment we don't have any live offers for MDS: Metro dispatcher simulator - both official stores ({1}) and keyshops ({2}) show the game as sold out or temporarily unavailable…

With XD.deals, PC gamers can instantly see where to buy a cheap MDS: Metro dispatcher simulator PC Steam key. Our real-time price-comparison engine and curated coupon database track every official store and trusted keyshop so you dont have to. Right now we detect this game in {1} live offers from stores and keyshops.

Not yet. There's no MDS: Metro dispatcher simulator Steam listing right now, so you can't buy MDS: Metro dispatcher simulator on Steam today. Instead, browse the other MDS: Metro dispatcher simulator offers on XD.deals - official stores and keyshops often provide DRM-free or launcher-key versions you can play while waiting for a future Steam release.

No - XD.deals itself isn't a store. We're a price-comparison service that tracks the best offers for MDS: Metro dispatcher simulator across official stores and verified keyshops. Click "Shop Now" next to the deal you want, and you'll be redirected to the retailer's website to complete your purchase and receive the key there.

Ready to ride? Set a price alert on XD Deals and grab a discounted MDS: Metro dispatcher simulator Steam key the moment it reaches its next historical low.

Create Alert