in progress...

Buy OpenCAGE PC

OpenCAGE is free to play! Download it on Steam and start playing instantly. Looking for OpenCAGE DLCs, in-game currency, or cosmetics? Compare 0 offers on XD.Deals to find the best deals.

Release: 23 Jan 2025
Publisher: Matt Filer
Developer: Matt Filer
Steam:
Very Positive (13)
Buy in Official Store:
Unavailable
Buy in Keyshops:
Unavailable

No entries, but don''t worry, we will inform you once the new offer appears.

Create Alert Create deal Alert

About OpenCAGE

OpenCAGE - about the game

OpenCAGE is a community-created modding toolkit for Alien: Isolation which enables custom scripting, configuration, and content modification through graphical user interfaces.

This powerful tookit opens up a whole world of possibilities including custom models, missions, weapons, behaviours, and maps - with more functionality being added and improved over time!

Join the community on Discord to learn tips and tricks, and get help for your own project.

What's included?

When you first launch OpenCAGE, you'll be presented with five options:

  • Edit Assets: A tool to import/export textures, models, UI, and animations

  • Edit Configurations: A tool to modify a range of game configurations (including weapons, ammo, NPC viewcones and locomotion, player attributes, and more)

  • Edit Cathode Scripts: A tool allowing full access to the game's scripting system (including level population, missions, characters, weapons, and more)

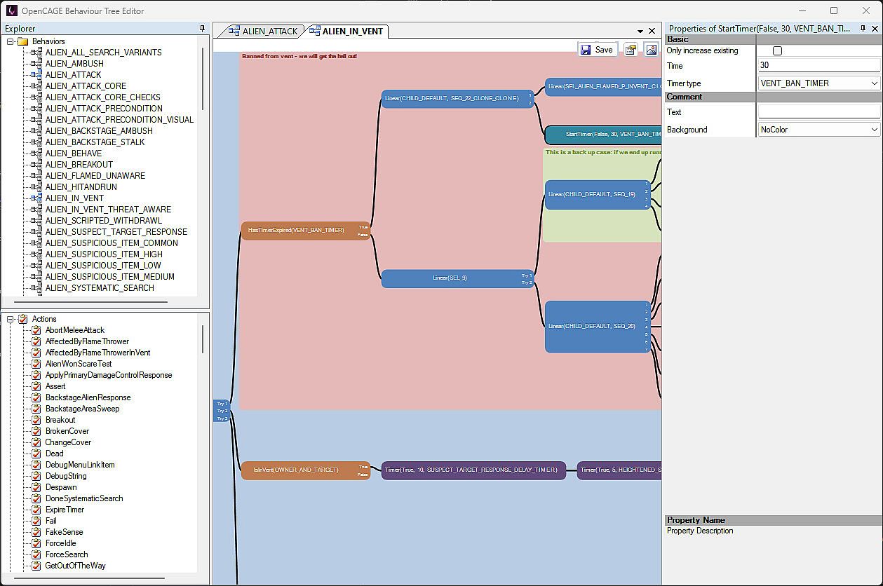
  • Edit Behaviour Trees: A tool giving full access to every behaviour tree in the game

  • Launch Game: Functionality to launch the game directly to a level with various optional extras (including Cinematic Tools, debug helpers, and more)

There's also functionality for creating/managing/restoring backups of levels, and reverting configurations and behaviour trees.

Additional recommended tools

When you're importing/exporting content with OpenCAGE, the following tools are recommended for working with the files:

  • JPEXS Flash Decompiler - for UI .GFX files

  • NVidia Texture Tools Exporter - for texture .DDS files

OpenCAGE is an open-source project developed by the community, and is in no way related to (or endorsed by) Creative Assembly or SEGA. Alien: Isolation is required to be purchased and installed to utilise the toolkit's functionality.

Steam:
Very Positive (13)

Price history

Historical low
Keyshops
-
-
-
Official Stores
-
-
-